一键注册登录,获悉互联网最新资源讯息!

123下一页
返回列表 发布新帖

3 条命令解开 SSD 隐藏性能!实测提速 45%,Windows 立刻起飞

1130 20
发表于 2026-3-16 16:32:26 | 查看全部 阅读模式
只需在注册表中添加三项,即可让 Windows 11 使用最近随 Windows Server 2025 更新引入的原生 NVMe 驱动程序,正如我们刚刚测试的那样,这可以显著提升 SSD 的性能。可以零成本获得高达 45% 的数据传输速率提升!
8a2c7325dec3f765f8e890037a89d073_347b9c557620251230122841.webp
微软正在推广一款适用于 Windows Server 2025 的全新原生 NVMe 驱动程序,可通过注册表项激活。该驱动程序已随最近的更新推出,承诺大幅提升 IOPS,同时降低延迟并提高 CPU 效率,这几乎相当于免费提升性能。更具体地说,这款原生 NVMe 驱动程序不再像之前的微软默认驱动程序那样,将所有 NVMe 命令内部转换为 SCSI 命令。

这个方法同样适用于 Windows 11

一些足智多谋的开发者现在找到了在 Windows 11 上激活此驱动程序的方法。只需向注册表中添加三条命令,然后用户只需重启 Windows 11 即可。需要注意的是,以下命令必须以管理员权限添加到注册表中。就我而言,直接双击注册表文件不起作用,所以我右键单击并以管理员权限启动了命令提示符 (cmd.exe)。之后,我输入了以下命令:

步骤 1:向注册表添加值的命令

reg add HKEY_LOCAL_MACHINE\SYSTEM\CurrentControlSet\Policies\Microsoft\FeatureManagement\Overrides /v 735209102 /t REG_DWORD /d 1 /f
reg add HKEY_LOCAL_MACHINE\SYSTEM\CurrentControlSet\Policies\Microsoft\FeatureManagement\Overrides /v 1853569164 /t REG_DWORD /d 1 /f
reg add HKEY_LOCAL_MACHINE\SYSTEM\CurrentControlSet\Policies\Microsoft\FeatureManagement\Overrides /v 156965516 /t REG_DWORD /d 1 /f


完成后重新开机。

步骤二:确认是否启用成功

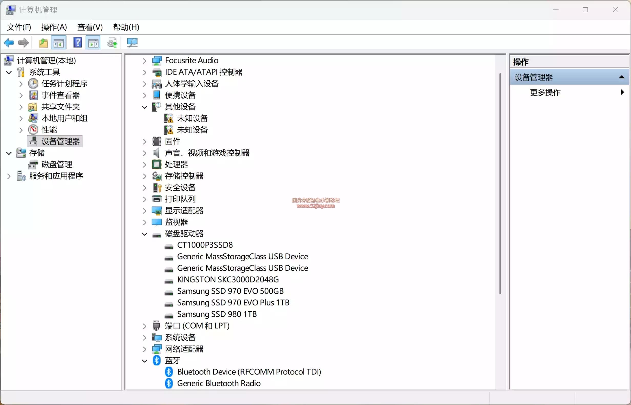
重新开机后,开启装置管理员:

启用前,SSD 会列在「磁盘驱动器」
5976096793a40a7681f9d41da5033205_547af63ef320251230124903.webp
启用后,SSD 会改列在「储存装置」
f749bc7f588bfe0a1266c931fee0a659_2b0ac972c120251230185230-scaled.webp
另外在SSD 的驱动程式详细资料,应可看到正在使用nvmedisk.sys。

实际效能提升有多少?​
根据外媒与使用者实测结果:

PCIe 4.0 SSD:循序读取效能约提升20~45% 。写入效能:约提升15~30%
PCIe 3.0 SSD :也有一定幅度改善,4K 多执行绪效能提升明显,对工作站或伺服器较有感
左为未启用,右为启用后

8fd52553b1a11518c9ec73ddbcd11722_123728-.webp
左为未启用,右为启用后
a30fa9050bc91bb9ae807b843e1ab332_123730-.webp

在不更换任何硬体的前提下,这样的效能成长相当吸引人。

已知风险与问题​
这项手动启用方式并非完全安全,社群已回报以下状况:

并非所有NVMe SSD 都支援
不相容可能导致Windows 无法开机
部分SSD 工具(如Samsung Magician、WD Dashboard)可能异常
有使用者指出分割区资讯可能被修改
AS SSD Benchmark 硬盘测速工具下载:

网盘下载:
防止资源丢失,建议先转存到网盘
请打开外部链接进行下载


AS SSD Benchmark 用于评估固态硬盘 (SSD) 的性能。该工具包含六项综合测试和三项复制测试。综合测试用于评估 SSD 的顺序和随机读写性能。这些测试均不使用操作系统缓存。在顺序测试中,程序会测量读取或写入 1 GB 文件所需的时间。4K 测试用于评估随机选择的 4K 数据块的读写性能。4K-64-Thrd 测试与 4K 测试相同,区别在于读写操作分布在 64 个线程上。

此测试旨在揭示 IDE 模式(不支持 NCQ)和支持原生命令队列 (NCQ) 的 SSD 在 AHCI 模式下的性能差异。此外,压缩测试用于评估 SSD 的性能与数据可压缩性之间的关系。这对于使用压缩技术来提升性能和延长存储单元寿命的控制器尤为重要。在前三项综合测试和压缩测试中,测试文件的大小均为 1 GB。最后,确定固态硬盘的访问时间,读取访问测试在整个固态硬盘容量范围内进行(满刻度)。而写入访问测试则使用一个 1 GB 的测试文件进行。测试结束后,输出三个数值:读取性能、写入性能和总体性能。压缩测试结果以图表形式显示。x 轴表示数据的可压缩性,从 0%(完全不可压缩)到 100%(完全可压缩)。y 轴表示达到的数据速率。测量值以 MB/s 为单位,也可以显示为每秒 I/O 操作数 (IOPS)。

评分公式如下:

总分 = 序列写入率 * 0.15 + 序列读取率 * 0.1 + 4k读取率 * 2 + 4k写入率 + 4-64thrd写入率 + 4-64thrd读取率 * 1.5 读取

得分 = 序列读取率 * 0.1 + 4k读取率 + 4-64thrd读取率

写入得分 = 序列写入率 * 0.1 + 4k写入率 + 4-64thrd写入率
"小礼物走一走,请用 支付宝 打赏"
还没有人打赏,支持一下
温馨提示:
1、在论坛里发表的文章仅代表作者本人的观点,与本网站立场无关。
2、论坛的所有内容都不保证其准确性,有效性,时间性。阅读本站内容因误导等因素而造成的损失本站不承担连带责任。
3、当政府机关依照法定程序要求披露信息时,论坛均得免责。
4、若因线路及非本站所能控制范围的故障导致暂停服务期间造成的一切不便与损失,论坛不负任何责任。
5、注册会员通过任何手段和方法针对论坛进行破坏,我们有权对其行为作出处理。并保留进一步追究其责任的权利。
6、如果有侵犯到您的权益,请第一时间联系邮箱 990037279@qq.com ,站长会进行审查,情况属实的会在三个工作日内为您删除。
金小颖论坛 52jiny.com
回复

使用道具 举报

评论20

窗外的微笑Lv.8 发表于 2026-3-16 16:32:33 | 查看全部
这个教程解决了我的困惑,感谢!
回复

使用道具 举报

小魔女Lv.8 发表于 2026-3-17 16:30:18 | 查看全部
楼主的经验之谈,字字珠玑。
回复

使用道具 举报

吸血鬼Lv.8 发表于 2026-3-18 03:20:48 | 查看全部
楼主的分析深入,见解独到。
回复

使用道具 举报

希腊神话Lv.8 发表于 2026-3-18 21:35:23 | 查看全部
内容实用性强,可以直接应用。
回复

使用道具 举报

拉倒Lv.8 发表于 2026-3-19 06:36:09 | 查看全部
文章可读性强。
回复

使用道具 举报

柔情似水Lv.8 发表于 2026-3-19 14:30:56 | 查看全部
这个话题很有深度,感谢楼主的专业解读。
回复

使用道具 举报

死神的妾Lv.8 发表于 2026-3-19 22:06:25 | 查看全部
这个解决方案简单有效,推荐给大家。
回复

使用道具 举报

明天更快乐Lv.8 发表于 2026-3-20 05:35:08 | 查看全部
感谢分享这么实用的技巧,受益匪浅。
回复

使用道具 举报

风雨中的承诺Lv.8 发表于 2026-3-20 13:04:03 | 查看全部
感谢分享这么有价值的内容。
回复

使用道具 举报

回复

您需要登录后才可以回帖 登录 | 立即注册

本版积分规则

1楼
2楼
3楼
4楼
5楼
6楼
7楼
8楼
9楼
10楼
投诉/建议联系

990037279@qq.com

如果有侵犯到您的权益,请第一时间联系邮箱,
站长会进行审查,情况属实的会在三个工作日内为您删除。
  • 关注公众号
  • 添加微信客服
Copyright © 2001-2026 金小颖论坛 版权所有 All Rights Reserved. 51.la 网站统计图标 ㅤㅤ使用 MiSans SC 字体浙ICP备2022006091号-1
关灯 在本版发帖
扫一扫添加微信客服
QQ客服返回顶部
快速回复 返回顶部 返回列表